chrom安装infolite教程

2023-11-22 07:20
文章标签 安装 教程 chrom infolite

本文主要是介绍chrom安装infolite教程,希望对大家解决编程问题提供一定的参考价值,需要的开发者们随着小编来一起学习吧!

首先进入这个网址https://www.crx4chrome.com/crx/54889/

如果你可以翻墙可以直接从这个页面点击chrome web store 然后点击添加即可

如果不能翻墙请看下面 点击如图的位置

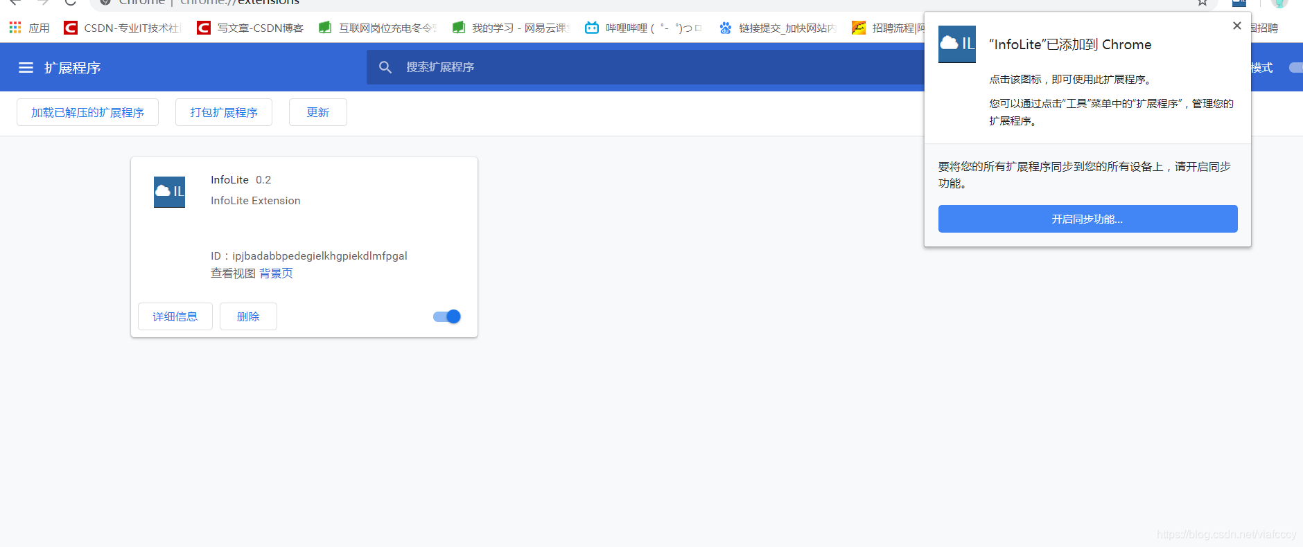
此时chrome自动安装会报错 

 浏览器地址栏输入:chrome://extensions/

 

安装完成 

 

这篇关于chrom安装infolite教程的文章就介绍到这儿,希望我们推荐的文章对编程师们有所帮助!



http://www.chinasem.cn/article/408474

相关文章

Python中Tkinter GUI编程详细教程

《Python中TkinterGUI编程详细教程》Tkinter作为Python编程语言中构建GUI的一个重要组件,其教程对于任何希望将Python应用到实际编程中的开发者来说都是宝贵的资源,这篇文... 目录前言1. Tkinter 简介2. 第一个 Tkinter 程序3. 窗口和基础组件3.1 创建窗

jdk1.8的Jenkins安装配置实践

《jdk1.8的Jenkins安装配置实践》Jenkins是一款流行的开源持续集成工具,支持自动构建、测试和部署,通过Jenkins,开发团队可以实现代码提交后自动进行构建、测试,并将构建结果分发到测... 目录Jenkins介绍Jenkins环境搭建Jenkins安装配置Jenkins插件安装Git安装配

python版本切换工具pyenv的安装及用法

《python版本切换工具pyenv的安装及用法》Pyenv是管理Python版本的最佳工具之一,特别适合开发者和需要切换多个Python版本的用户,:本文主要介绍python版本切换工具pyen... 目录Pyenv 是什么?安装 Pyenv(MACOS)使用 Homebrew:配置 shell(zsh

Python中Request的安装以及简单的使用方法图文教程

《Python中Request的安装以及简单的使用方法图文教程》python里的request库经常被用于进行网络爬虫,想要学习网络爬虫的同学必须得安装request这个第三方库,:本文主要介绍P... 目录1.Requests 安装cmd 窗口安装为pycharm安装在pycharm设置中为项目安装req

windows下安装Nginx全过程

《windows下安装Nginx全过程》文章介绍了HTTP和反向代理服务器的概念,包括正向代理和反向代理的区别,并详细描述了如何安装和配置Nginx作为反向代理服务器... 目录概念代理正向代理反向代理安装基本属性nginx.conf查询结构属性使用运行重启停止总结概念是一个高性能的HTTP和反向代理we

JavaWeb项目创建、部署、连接数据库保姆级教程(tomcat)

《JavaWeb项目创建、部署、连接数据库保姆级教程(tomcat)》:本文主要介绍如何在IntelliJIDEA2020.1中创建和部署一个JavaWeb项目,包括创建项目、配置Tomcat服务... 目录简介:一、创建项目二、tomcat部署1、将tomcat解压在一个自己找得到路径2、在idea中添加

Python + Streamlit项目部署方案超详细教程(非Docker版)

《Python+Streamlit项目部署方案超详细教程(非Docker版)》Streamlit是一款强大的Python框架,专为机器学习及数据可视化打造,:本文主要介绍Python+St... 目录一、针对 Alibaba Cloud linux/Centos 系统的完整部署方案1. 服务器基础配置(阿里

Spring IOC核心原理详解与运用实战教程

《SpringIOC核心原理详解与运用实战教程》本文详细解析了SpringIOC容器的核心原理,包括BeanFactory体系、依赖注入机制、循环依赖解决和三级缓存机制,同时,介绍了SpringBo... 目录1. Spring IOC核心原理深度解析1.1 BeanFactory体系与内部结构1.1.1

SpringBoot集成iText快速生成PDF教程

《SpringBoot集成iText快速生成PDF教程》本文介绍了如何在SpringBoot项目中集成iText9.4.0生成PDF文档,包括新特性的介绍、环境准备、Service层实现、Contro... 目录SpringBoot集成iText 9.4.0生成PDF一、iText 9新特性与架构变革二、环

2025最新版Android Studio安装及组件配置教程(SDK、JDK、Gradle)

《2025最新版AndroidStudio安装及组件配置教程(SDK、JDK、Gradle)》:本文主要介绍2025最新版AndroidStudio安装及组件配置(SDK、JDK、Gradle... 目录原生 android 简介Android Studio必备组件一、Android Studio安装二、A