本文主要是介绍ble4.2不可连接的非定向广播包详解(ADV_NONCONN_IND),希望对大家解决编程问题提供一定的参考价值,需要的开发者们随着小编来一起学习吧!
本文依照蓝牙核心规范Core_v4.2和核心规范补充Css_v10展开。
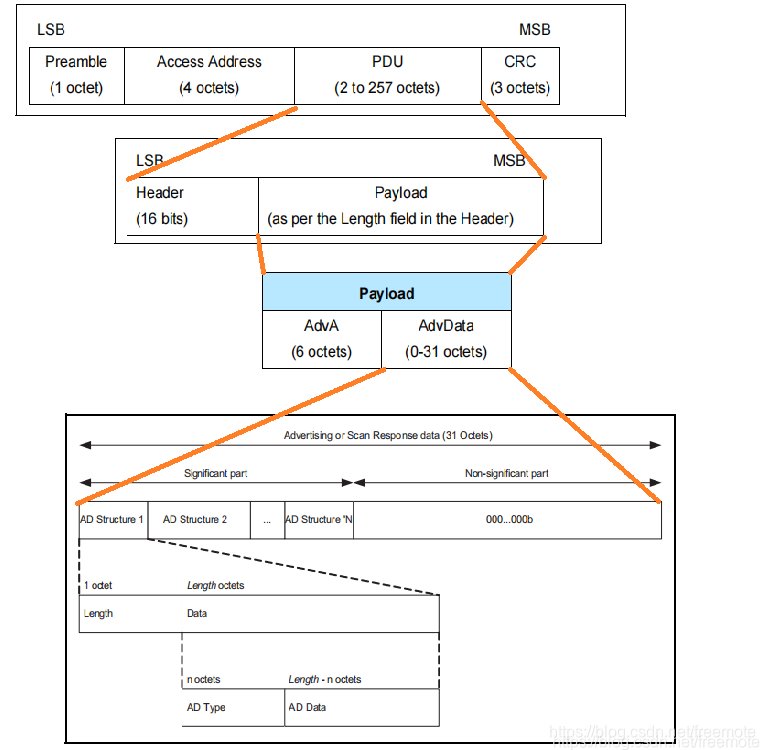
1、ADV_NONCONN_IND包PDU

AdvA:6字节,广播地址;
AdvData:0-31字节,广播数据。
2、广播数据格式

可以看出广播数据格式由多个AD Structure组成,每个AD Structure由3部分构成,Length、AD Type、AD Data组成;Length为1字节,表示AD Type和AD Data的总长度;现有的AD Type也都是一字节的。
3、ADV_NONCONN_IND完整包结构
由上面1、2可以得出整个ADV_NONCONN_IND结构如下:

4、ADV_NONCONN_IND抓包

可以看到在Header字段中指出了该包为ADV_NONCONN_IND类型,不能被连接,典型设备是iBeacon。
这篇关于ble4.2不可连接的非定向广播包详解(ADV_NONCONN_IND)的文章就介绍到这儿,希望我们推荐的文章对编程师们有所帮助!